今天在给一小伙伴迁移WordPress博客程序的时候由于迁移过去更换了新的域名,导致迁移过去,一直访问不了,这个问题找到了小编,下面小编给大家讲讲如何处理,希望能够帮到你。
WordPress作为,全球使用人数最多的博客程序,还是有它的存在道理的,好的废话不多说,先看案列:
在迁移的时候域名假如是abc.com,由于迁移后要更换其他新的域名,所以就造成了如下局面。
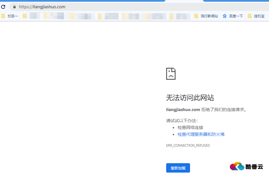
我们访问新域名的时候,系统会自动跳到老域名abc.com,
如图是老域名,新域名已经换成其他的,当访问新的域名时候的,程序内部由于没有做调式,就会跳到下面的页面,然后这个是老域名,我们已经没有使用了。这样就导致一致循环一直弄不好。

其实很简单,看下面的图二就行。
下图是我们WordPress博客程序的数据库表,我们找到表wp_options,这张表
如图有两个域名的地方,更换为新的域名即可,下图是我更换过的。如果没有更换就会出现上图的 一直循环访问,这样就导致一直进不去,也没有迁移成功。

希望该教程能够帮助到你。
专用WordPress博客程序服务器购买地址
云服务器CVM:www.kufanyun.com/cloudhost/
云服务器CVM(Cloud Virtual Machine,CVM)酷番云服务器CVM,架设于纯架构的高性能服务器之上,具有高在线率、高安全性、高稳定性等多项优势。
图片来源于AI模型,如侵权请联系管理员。作者:酷小编,如若转载,请注明出处:https://www.kufanyun.com/ask/554.html

